Miniature du produit Manuel de l'utilisateur

Manuel de l'utilisateur : Cherry eHealth-BCS Terminal ST-1503 non catégorisé

Cherry Autre Non catégorisé

Recherchez parmi les 1 page de la notice : Manuel utilisateur Non catégorisé Cherry eHealth-BCS Terminal ST-1503 pour trouver les informations qu'il vous manque. Vous ne trouvez pas les réponses à vos questions ? Réservez une vidéo assistance en moins de 2 minutes.

Caractéristiques

Marque Cherry
Modèle eHealth-BCS Terminal ST-1503
Catégorie Autre
Type de produit Non catégorisé
Nombre de pages 1 Page
Type de fichier
Page / 1
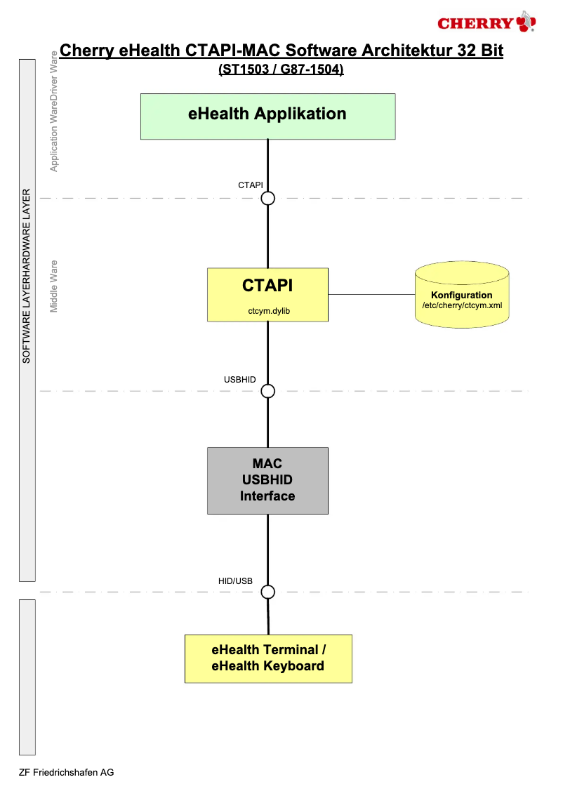
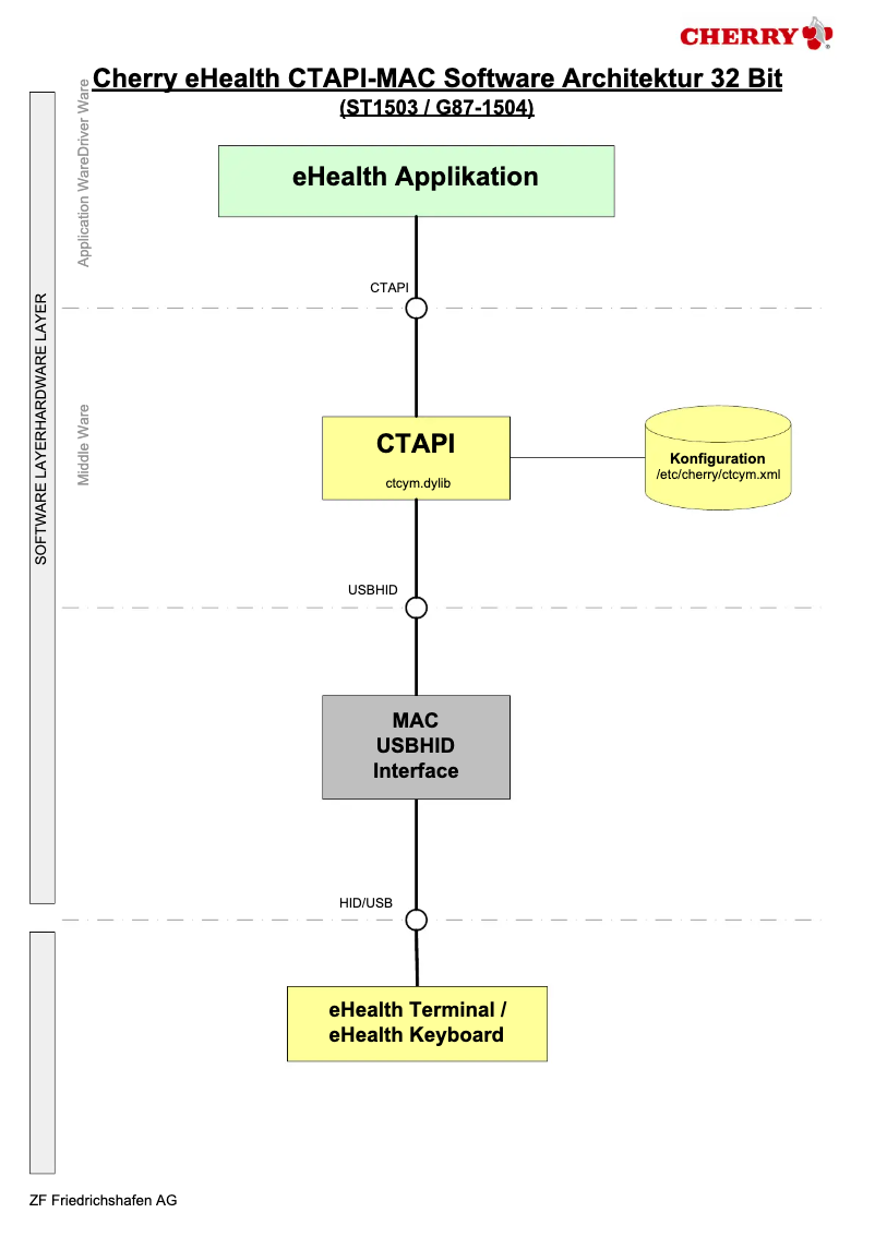
Page 1 de la notice Manuel utilisateur Cherry eHealth-BCS Terminal ST-1503